BTC/HKD-0.81%
ETH/HKD-2.04%
LTC/HKD-2.43%
ADA/HKD-1.25%
SOL/HKD-2.25%
XRP/HKD-0.33%以太坊巴黎升級之后又一重大更新即將到來——上海升級!目前有著上千專業開發者的以太坊核心社區,從15年走來已經歷經15次主網升級,而這一次上海升級將為鏈上鎖定著的230億美金的POS質押ETH提供解鎖能力,還伴隨有對GAS優化的諸多EIP融入。隨十四君來深入了解即將主網激活的那些EIP提案的作用、原理、應用方向吧

1、背景
1.1主網升級
以太坊在2015年提出4大階段:前沿、宅基地、大都會、寧靜。眾所周知的是”寧靜”階段的標志也正是2個月前以太坊共識算法從POW算力挖礦全面轉為POS權益質押挖礦,如今的他是即節能又安全且足夠去中心化的首席公鏈每次主網升級其命名都是柏林、巴黎、上海這樣的地名,歷史上還有多次主網升級帶來巨大變革1.2回顧2021年8月5日-倫敦升級
動態 | 江卓爾解讀甘孜藏族自治州通知:冬天枯水期發電少,挖礦的就不要用了:金色財經報道,就甘孜藏族自治州發布《我州積極做好迎峰度冬保電工作》通知一事,江卓爾發微博稱,看標題,翻譯一下:雖然我們四川甘孜州,夏天豐水期棄水棄電很多,歡迎你們挖礦來用,增加我們收入,但是現在冬天枯水期了,發電少,你們挖礦的就不要用了,各電站要把大部分電賣給電網,不要自己礦場用光光,不然我們電就不夠用了,還要從外面買電。[2019/12/26]
在區塊高度12,965,000,以太坊完成代號為“倫敦”的硬分叉升級,共涉及五項提案最有影響的是啟動了EIP-1559,他由以太坊創始人Vitalik·Buterin提出,從此以太坊上的每筆交易都將燃燒基本gas費用,這會自動減少ETH的流通供應量,使以太坊代幣從此進入通縮時代舉個栗子EIP-1559改變了價高者得的Gasfee計算邏輯,之前用戶為了讓礦工及時打包自己的交易,需要加價支付礦工費,出價越高,被優先打包的概率越大,在一定程度上會造成Gasfee的無限增長升級后,交易手續費分成了基礎費和小費,小費給礦工激勵競價出塊,基礎費會銷毀。雖然依舊有競價出塊的部分,但礦工收益大約下降20%,而經濟模型也轉為通縮式本質上,1559的設計發揮了次高價競價模式的優勢,最終會讓同一區塊內所有交易支付的價格基本一致,對用戶更公平2、上海升級
動態 | 比特幣COT持倉周報解讀:Asset Manager賬戶空頭持倉為0 短期維持看多判斷:美國商品期貨委員(CFTC)今日發布了截止5月7日的交易員持倉報告(COT),報告顯示,芝加哥期貨交易所(Cboe)比特幣期貨持倉量共2607手,環比減少103手。杠桿基金多單226手,空單887手,凈空頭數量為661手。芝加哥商品交易所(CME)比特幣期貨持倉量為4388手,環比增加75手,杠桿基金多頭合約為1941手,空頭合約為2692手,凈空頭合約為751手。上周Ass..[2019/5/11]
為何如此急迫?在過往,一兩年才進行一次重大升級是常事,合并共識轉換這樣的重量級升級都會提前測試網穩定運行1-2年后才會真正步入主網升級,那為什么這次上海升級如此急迫呢?僅僅2月后就基本定案要囊括的EIP呢?核心因素是,合并后以太坊網絡上的所有交易將不再由能源密集型的“礦工”驗證,而是由已存入或質押大量ETH的個體和組織“驗證者”進行驗證。那對于驗證者而言,他們質押的ETH可以生成和收集新的ETH,這些所謂的“新ETH”就是他們證明驗證交易和保護網絡的獎勵。但目前的以太坊,只能存入ETH但不能提取ETH,質押總價值接近235億美元,都被“被困”在以太坊網絡上。如果不盡快開放解除質押功能,則質押ETH的吸引力將大打折扣,后續也就不會有那么多人進入以太坊網絡,這無疑會對以太坊的未來發展和網絡安全產生巨大影響。3.詳情解讀
分析 | 2100ETH交易手續費事件不宜過分解讀:據獵豹區塊鏈安全中心輿情數據監控顯示,2100ETH交易手續費事件引起了超過20余家主流媒體關注報道。獵豹區塊鏈安全中心研究員對2月19日以太坊上的交易全面分析后發現,剔除這5筆異常交易后,平均交易手續費(總交易手續費/交易筆數)為0.000906ETH,約為0.13美元,與最近7日的數據相比沒有明顯異常。[2019/2/20]

根據10-28號最新github提交的上海升級記錄https://github.com/ethereum/execution-specs/blob/master/network-upgrades/mainnet-upgrades/shanghai.md3.1EIP-3651:更溫暖的COINBASE
證券時報發文解讀比特幣價格暴力拉升的背后原因: 證券時報發文稱,這次拉升從各交易所分鐘級時間差來看,是從Bitfinex開始拉,然后被套利交易者迅速擴散到了其他平臺上。據幣圈一位專業投資者介紹,由于Bitfinex自己發行了USDT,然后用自己發行的USDT買入BTC,短時間內拉升比特幣價格,同時平臺上的空倉悉數爆倉,從而獲得大量BTC,接著再以BTC交換海量增發出去的USDT進而回收大部分的增發,并盈余大量BTC。[2018/4/15]
https://eips.ethereum.org/EIPS/eip-3651他是什么?這標題的翻譯確實很讓人迷惑,這里的COINBASE并不是交易所的那家公司,而是來自比特幣的概念,即區塊中的第一筆交易是筆特殊交易,稱為創幣交易或者coinbase交易,這種交易早期設計用于礦工打包收集挖礦的gas小費收入。溫暖的和寒冷的,其實指的是此執行此交易時候是否有預先加載,影響礦工打包coinbase交易的gas費如果無預先加載,是寒冷的,則gas費更高如果有預先加載,是溫暖的,則gas費更低有什么用?現在礦工打包的交易可能可以用作更多用途,比如ERC-4337中用于收集用戶簽名后,批量實現交易,其次也可以用同類原理來實現多種代幣結合邏輯的元交易支付等。在EIP-3651之前,更激勵用ETH的支付方式在EIP-3651之后,更激勵用ERC20的支付方式總之,是一個影響激勵的交易類型的提案3.2EIP-3855:新增PUSH0指令
今晚朱濤做客《金色講堂》解讀區塊鏈產業生態:4月12號晚20:00,《金色講堂》邀請中國高科技產業化研究會區塊鏈產業聯盟理事長、世界區塊鏈組織副總干事朱濤先生前來對目前區塊鏈技術的國際化出路進行講解,針對區塊鏈如何有效實現產業應用的方向進行分享,讓學員深入了解技術的的最終歸宿是什么。[2018/4/12]
https://eips.ethereum.org/EIPS/eip-3855他是什么?對于EVM即以太坊虛擬機中,設計有多種指令,但是之前缺少設計了push0即針對0這個數值的壓入堆棧的操作指令,而此EIP則新增了PUSH0(0x5f)指令,它將常量值0壓入堆棧,該指令的需要2gas有什么用?原先沒有push0時導致的是,有一些依賴于0做偏移量的操作,比如遠程call調用與返回,則有很多參數是0,原先要操作0,只能使用指令PUSH10,這個操作要消耗3個gas,其次push1和0各占一個初始化代碼的字節存儲,導致的是部署此合約的成本也高了2*200gas該EIP還統計了因此的gas損失:在現有賬戶戶中,有340,557,331字節浪費在PUSH100指令上,意味著部署損耗達68,111,466,200gas總之,是一個降低無意義的GAS消耗的提案3.3EIP-3860:提高初始化的代碼量限制
https://eips.ethereum.org/EIPS/eip-3860他是什么?合約部署時候,有個初始化代碼的大小,基于EIP170是限制了initcode大小為24576,而如今則是將initcode的最大大小限制提升為49152即翻倍,并為每32字節的initcode塊應用2的額外氣體成本有什么用?顯然,更大的代碼容量,可以讓智能合約系統做更多的事情,目前代碼僅24kb的規模導致很難用一個合約去實現系統,原先的臨時解決方案都是分多個合約部署,然后互相相互調用,但顯然跨合約引用是個高gas成本的事情。總之,是一個提高智能合約系統上限以及降低gas消耗的提案3.4EIP-4895:信標鏈將提款作為操作指令
https://eips.ethereum.org/EIPS/eip-4895他是什么?可以說,這是本次上海升級的核心。從結果上講,實現的是質押的ETH提款操作,而實現方式是引入了系統級的指令withdrawal基于信標鏈的信息,無條件地直接控制指定地址的ETH余額。執行提現操作的方法有很多種,本次的提現操作的特點如下本身是由系統來發起,而不是用某個用戶發起,更簡潔易于審查無gas費消耗,系統發起受到共識層提款限額的控制,無需再用gas來做抗dos防護直接更新執行層的余額,無EVM執行過程,采用最簡實現策略。有什么用?別忘了,現在還有1400W個,合計價值235億美元的ETH被質押“困在”以太坊信標鏈里。4后續以太坊的重心在哪?
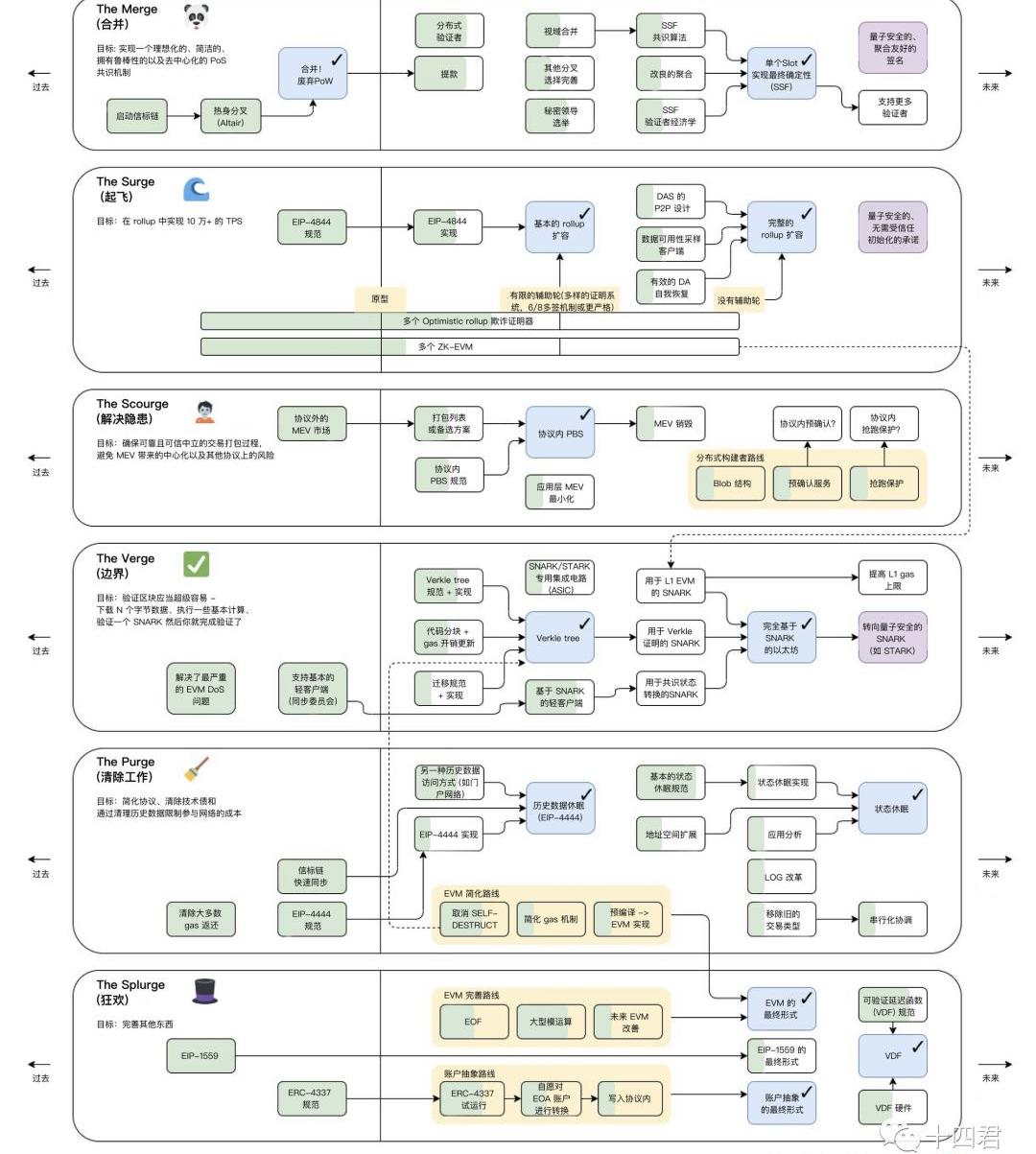
下圖是近期以太坊創始人VitalikButerin發布的最新路線圖,圖中綠色部分代表推進的進度,可以看到還有大量圍繞性能、安全隱患、隱私、賬戶體系AA的目標已經找到實現路徑

附錄https://www.youtube.com/watch?v=CcL9RJBljUs&t=336shttps://docs.google.com/presentation/d/1N6aX-GE-kus73vlq-v7D-z2iwUI4N4ss1tiPamfoTi4/edit#slide=id.g1231e3828e8_0_89https://twitter.com/EthereumCN/status/1588825937629835265歡迎你從后臺提交web3行業問題探討點贊關注十四,用技術視角帶給你價值
區塊鏈是一種創新的計算模式,數據和應用的安全不由中心化的第三方保障,而是由去中心化的計算機網絡保障。由于區塊鏈本身具有無需許可性,因此任何人都可以加入網絡,并獨立驗證計算的真實性.
1900/1/1 0:00:00那么2022年DeFi的現狀如何?這里有15個需要了解的指標。1.總價值鎖定在撰寫本文時,556億美元被鎖定在DeFi智能合約中.
1900/1/1 0:00:00Sui基金會開放資助計劃,一文速覽Sui生態當前發展狀態\"width=\"800\"height=\"266\"data-img-size-val=\"698,266\"/>10月25日.
1900/1/1 0:00:00概覽:Crypto頭部量化機構分布 概覽:Crypto頭部量化機構梳理 簡介與概覽 Defi起家,Wintermute是全球最大的數字資產算法交易公司之一.
1900/1/1 0:00:0010月12日,Solana生態中的去中心交易和借貸平臺MangoMarkets遭到攻擊。攻擊者通過自身的兩個賬戶關聯交易后,分別持有大量MNGO-PERP的多頭和空頭頭寸,再將FTX、Ascen.
1900/1/1 0:00:0010月18日下午15:40左右,Aptos官方正式公布了APT的代幣經濟模型,數字上大體與此前Upbit泄漏的內容一致.
1900/1/1 0:00:00