BTC/HKD-1.86%
ETH/HKD-2.66%
LTC/HKD-3.25%
ADA/HKD-3.25%
SOL/HKD-2.73%
XRP/HKD-1.92%在Chia官方近日舉行的視頻會議“ChiaPoolsforPoolOperators”上,創始人BramCohen與其團隊成員共同分享了Chia耕種池協議相關的最新信息及進展,詳細介紹了Chia耕種池協議的設計原則、運行機制及技術背景,并再次確認官方耕種池協議將很快上線。以下內容由“藍貝殼云儲”整理自會議信息,具體內容請以Chia官方為準。


Chia團隊不希望其相關“耕種池”產生一家獨大的局面,即便在某些情況下這種局面已經形成,他們也會保證這些大型耕種池無法作惡。Chia團隊中的耕種池協議程序負責人之一MarianoS.表示,在大多數工作量證明機制下的礦池協議中,礦池會去創建區塊,礦工則會去進行哈希碰撞,“區塊的創建”直接關聯于“代幣獎勵的發放”,這樣的機制下礦池會擁有極大的控制權。而Chia的耕種池協議中,“區塊的創建”與“耕種池協議”之間是完全分離的,耕種池只負責“代幣獎勵的發放”。它收集農民farmer的全部代幣獎勵,并按比例將它們分配給這些農民。這些農民可以運行他們自己的全節點,也可以將自己連接至第三方并代理他們去為自己運行全節點。
Aavegotchi發起關閉GHST聯合曲線的提案投票:2月20日消息,Aave生態NFT項目Aavegotchi發起關閉協議Token GHST聯合曲線的提案投票。提案認為Aavegotchi DAO經過兩年的發展已經具備足夠的成熟度和流動性來滿足項目發展,因此提議關閉GHST聯合曲線,將GHST與DAI脫鉤,固定其供應,并使GHST成為自由流通的Token。
此外,曲線中的2000萬枚DAI將用于項目的持續開發以及提高流動性,以促進GHST的推廣使用。[2023/2/20 12:17:03]

Chia耕種池設計中的基本原則
為農民保障安全:農民無需信任耕種池,農民也絕不需要向耕種池上傳他們的私鑰,這些私鑰全部都保存在本地。由于在工作量證明機制中的礦池不涉及到私鑰,礦工只需不斷進行哈希碰撞并將其提交,以此贏取獎勵,礦工需將自身算力投入礦池,所以其中不存在作弊行為。然而在Chia的空間證明機制中由于涉及到私鑰去創造簽名,其農民并不與耕種池進行綁定,因此理論上農民在可以贏取Chia的同時又去對另一方進行簽名,出現多挖作弊的行為。為避免這種作弊行為的發生并確保其安全性,Chia的耕種池協議相對于普通的礦池協議會更復雜也更難于建設。為耕種池保障安全:P圖以加密的形式與相關智能合約進行綁定,而該合約指向某一特定耕種池,由此便可以防止農民作弊。1.75/.25獎勵分割機制也會有效抵御耕種池之間的攻擊行為。在目前的版本中,P圖里加密存儲了公鑰。團隊曾試圖將耕種池地址加密存儲至P圖中,以此防止農民的多挖作弊行為,然而這種做法會讓農民無法更換耕種池,一旦P盤完成,他們就只能固定加入某一特定耕種池中,這不僅非常不方便,而且還會導致耕種池趨向中心化。最終團隊決定使用智能合約去綁定耕種池地址,從而有效解決了上述問題。區塊創建更為去中心化:農民們可以選擇運行自己的全節點,從而助力去中心化,也可以選擇代理耕種池為自己運行全節點。可自由更換耕種池:農民可以隨時更換耕種池,無需重新P盤,同時確保農民無法為贏取更多獎勵而對耕種池作弊。不涉及“注冊”、“用戶名”和“密碼”等,農民可以直接在鏈上更換耕種池并直接開始耕種。無需重復配置的區塊鏈備份系統:假設某農民擁有A和B兩臺計算機,這兩臺計算機中用到同樣的key,那么只要其中一臺計算機加入了某耕種池,則另一臺計算機就會自動加入該耕種池并進行耕種,無需重復手動進行配置。什么是Singleton?
Chia全網有效算力31.21EiB 挖礦產出1,136,648枚:金色財經報道,據chiaexplorer數據顯示,2021年7月14日,Chia當前全網有效算力為31.21EiB,目前XCH總量22,136,648枚,挖礦產出1,136,648枚。當前每天每TiB算力可產出0.0003個XCH,1TiB算力挖出1枚XCH需要花費約9年325天。行情顯示,當前XCH報價為219美元,日內跌幅7.5%。[2021/7/14 0:50:27]
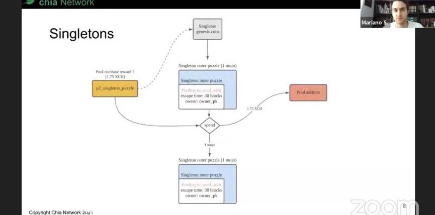
每個Singleton都是獨一無二的,類似于NFT,一旦在區塊鏈上創建,那么它就永遠是獨一無二的。在新的Chia耕種池P圖中,將會包含特定的Singleton支付地址。

用戶通過Singleton創始幣來創建你的第一個Singleton,這個創始幣可以是你錢包里的任意Chia代幣,因為用戶想要在Chia區塊鏈上生成記錄,就必須通過花費Chia代幣來實現,如此才能開始創建Singleton。在創建獨一無二的Singleton時,用戶可以將具體的耕種池相關信息加入其中,包括耕種池的地址、URL、用戶的公鑰等,這些信息將全部上鏈。

Chia創始人:新Chia P盤的速度要快很多,池協議很快就會出來:Chia創始人Bram Cohen在推特表示,新Chia P盤的速度要快很多,但細節更復雜。它所做的是更好地利用可用內核進行多線程處理,這將讓SSD完成整個繪圖所需的最小時間大幅減少。但是,如果同時在多個驅動器上運行多個P盤,它對整體但速度的改進沒有那么大,一臺計算機連接到一堆SSD的新P盤的設置,將與連接到同一SSD的多臺計算機上的舊P盤所擁有的性能大致相同,所以可以節約硬件成本。新P盤的最小時間設置將能夠做更多的事情,如在P盤被中斷時,它會丟失更少的數據。他還表示,現在整個團隊都在關注池協議,很快就會出來。[2021/6/12 23:32:21]
一旦用戶想要更新Singleton上的信息,就需要花費這個Singleton去創建新的Singleton,這個新創建的Singleton將擁有和原Singleton同樣的ID。也就是說,Singleton本身無法修改,更新其信息也就意味著銷毀舊的Singleton的同時創建一個相同ID的新的Singleton。當成功收獲一個區塊時,由耕種池分配的1.75個代幣并不直接流入用戶或耕種池手中,而是進入Paytosingletonpuzzle里,只有耕種池才有權領取這些代幣。當用戶想要更換到新的耕種池時,需要使用現有的Singleton去創建一個包含新耕種池信息的新的Singleton,在一定的時間過后,用戶就會更換到新的耕種池中。一個Singleton對應一個特定的耕種池,各耕種池通過查看區塊鏈上的Singleton信息來判斷某用戶是否為其成員之一。
區塊鏈體育平臺Chiliz將向美國體育產業投資5000萬美元:區塊鏈體育平臺Chiliz將向美國體育產業投資5000萬美元,并在紐約開設辦事處,以便其后推出具有美國五個主要體育聯盟特許權的粉絲代幣。(路透社)[2021/3/2 18:07:18]

測試版演示
每一個PoolTab都代表一個Singleton。在PoolTab上,可以看到“耕種池名稱”、“耕種池URL”、“已獲得獎勵”、“當前難度”、“PointsBalance”等信息。

用戶可以選擇自己組建耕種池,也可以選擇加入其它耕種池。想要加入其它耕種池,只需將耕種池地址輸入Connecttopool的空白欄內,下方便會自動彈出該耕種池的相關信息。用戶通過仔細核實這些信息,來確保自己不會加入惡意耕種池中,以免遭遇欺詐。

在新的Point積分系統中,假設A貢獻難度是1000,B是10,那么A自然比B更重要,價值更大,因為A的證明比B的證明難度更高,當用戶通過耕種池耕種時,在耕種池的數據庫中,他們會被授予和所貢獻難度相應的積分,由此耕種池就可以追蹤用戶所擁有的積分,用戶也可以隨時查看自己的積分。在P盤時的設定菜單中加入了JoinaPool選項。在選項單里可以選擇none,即按照以往方式自己耕種,或者也可以選擇由自己創建的Singleton。
鳳梨基金向“互聯網檔案計劃”Internet Archive捐款100萬美元:僅接受比特幣捐贈的鳳梨基金向“互聯網檔案計劃”Internet Archive捐款100萬美元。鳳梨基金是一家比特幣慈善機構,于2017年12月成立,他們的最終目標,是向各種非營利組織捐贈旗下總計價值8600萬美元的比特幣。目前,捐助者已經創建了一個網站,上面會定期發布報告,羅列出哪些組織接受了比特幣捐贈。此外,凡是愿意接受比特幣捐贈的人或組織都可以向鳳梨基金提交申請。截至目前,鳳梨基金已經向全球13個組織提供了657個比特幣捐贈(約合850萬美元),比如向撒哈拉以南非洲地區提供清潔水,建設全民醫療技術,改善疾病治療等等。[2017/12/25]

Q&A
Q:我可以用一張P圖加入兩個不同耕種池嗎?A:不可以,你的P圖與Singleton綁定,而一個Singleton一次只能指向由你自己設定的某一特定耕種池。Q:耕種池可以封禁用戶嗎?A:可以,因為SingletonID加密存儲于P圖中,所以耕種池理論上可以封禁用戶。雖然耕種池無法禁止用戶將自己指向其耕種池,但是耕種池可以通過不向用戶發放獎勵的方式封禁用戶。無論如何,耕種池獎勵依然是由耕種池控制。Q:耕種池有可能卷款跑路么?A:如果耕種池支付了你應得的獎勵,那就沒什么問題。不過一些流氓耕種池可以在支付間隔——也就是三天之內卷款跑路,理論上這類流氓耕種池確實可以在三天之內收集所有獎勵,然后不把獎勵發放給農民,自己卷款跑路。因此,耕種池的名譽是用戶在加入某耕種池前需要調查清楚的重要事項,畢竟沒人想加入流氓耕種池。另外,用戶永遠都有更換耕種池這一選項,用戶一旦發現自己加入的耕種池不太對勁,就可以馬上更換到其它耕種池。Q:用戶如何使用Singleton?A:用戶通過Chia官方的圖形操作系統來創建Singleton,在相應界面加入一個P圖NFT即可。對于沒有Chia代幣或mojos的用戶而言,可以去Chia官方水龍頭領取,地址為faucet.chia.net,或者用戶也可以從自己的朋友那里拿些mojos。Q:當為每個用戶的證明設限時,是否同時會為單用戶耕種規模設限。A:不會,這兩者是獨立的,如果你有100P空間,同時把證明難度設置的非常高,那么你最終得到的每日證明量可能會和擁有1T空間的人一樣多。Q:對于想要使用多個Singleton連接同一耕種池的用戶而言,是否需要每個Singleton單獨登錄?A:是的,目前每個Singleton需要單獨登錄。不過這只是Chia耕種池協議的第一個版本,后面還會陸續加入更多功能。Q:1.75/.25獎勵分割比例是否可以更改?A:不可以,這一比例存在于源代碼及共識之內,因此無法更改。我們之所以加入這一比例,是因為如果存在某一耕種池的規模在全網中超過了一定比例,那么原則上,它就可以通過攻擊其它耕種池來為自己牟利。為了讓全網的發展更為健康,這種獎勵分割是非常必要的,它保證這些被攻擊的耕種池或農民依然可以獲得部分獎勵。那些沒有獎勵分割的傳統礦池協議是糟糕的。另外Chia的交易手續費均直接流入農民手中,因為我們希望由農民創建區塊,而不是由耕種池創建區塊,這也會是對抗某些耕種池的惡意行為的有力武器。此外隨著今后的獎勵減半,獎勵分割的數量也會減半,但是比例依然保持不變。Q:耕種池如何設置提現的最小限額,它是否可以根據全網交易手續費的變化來進行更改。A:這完全由各個耕種池決定。Q:難度和獲取證明的機會是否是線性相關的?A:是完全線性相關的。這和TimeLord的速度也有關系,不過大部分時間里我們假設TimeLord的速度是恒定不變的。Q:獎勵機制會不會在未來改變?我們是否可以封禁耕種池?Chia究竟是不是真的去中心化?A:關于第一個問題,獎勵機制不會改變,目前我們發布的所有東西都是基于Layer2的,未來我們什么都不會去變更。我們不會去分叉,絕不會去硬分叉,在很長一段時間內也沒有任何軟分叉的打算。再次強調,獎勵機制不會改變,我們不是Chia網絡的獨裁者,這是一個去中心化的網絡。關于第二個問題,我們無法封禁耕種池,因為這是一個去中心化的網絡,我們并不擁有這個網絡,因此它也并不被我們掌控,所以我們無法封禁耕種池。關于第三個問題,是的,我們是非常去中心化的,當然也希望未來Chia能夠更加去中心化,以建設一個更健康的生態系統,我們希望存在多個耕種池相互競爭,而不是一家獨大。目前關于Chia的開發均在計劃之內,只不過這個計劃正在加速進行。Chia上線后的發展速度超乎我們的想象,因此人們對耕種池協議的需求之急也在我們的預料之外,要知道距離Chia幣價趨穩還不到一個月時間,目前我們正盡我們所能,以盡快推出耕種池協議。Q:任何人都可以建設耕種池嗎?A:是的。不過想要建設并運行耕種池并非易事,你需要通過一系列相關申請,還要進行KYC、AML等。另外,我們當然不會建設官方自己的耕種池,我們希望這個生態系統是健康的。

最后,官方表示他們不會再提前預告具體的耕種池協議上線時間,而是會在官方認為目前的耕種池協議已經準備好,并盡可能解決了所有bug之后再上線。另外在耕種池協議的測試網版本上線后,一旦官方確認測試網版本的耕種池協議可以在沒有重大bug的前提下有序運行三天時間,官方就會在主網為所有人上線耕種池協議。
Tags:CHIGLEETOLETchin幣挖礦Eagle Mining NetworkMEETONETrustwallet官方下載
我們來看看Polygon(前Matic網絡),這是一個Layer-2擴容解決方案,提供支付和借貸解決方案,具有原子swap功能,并且改善了dAPP和去中心化交易所的性能.
1900/1/1 0:00:00收錄于話題#每日期權播報播報數據由Greeks.live數據實驗室和Deribit官網提供。Greeks.live格致數據實驗室正式推出了Data.Greeks.live數據看板,之后的播報都會.
1900/1/1 0:00:00頭條 薩爾瓦多國會批準比特幣法案,比特幣將成為法定貨幣薩爾瓦多總統NayibBukele發推稱,比特幣法案已經獲得薩爾瓦多國會的絕對多數批準,獲得84票中的62票.
1900/1/1 0:00:00隨著加密貨幣市場遇冷,NFT領域似乎也開始跟著降溫。據Nonfungible.com報告,自5月以來,NFT的整體銷售額從高點1.76億美元,驟降至860萬美元,暴跌了95%.
1900/1/1 0:00:00BTC行情分析 今天有事兒,行情分析從簡;下面說幾個觀點美國國會要求授權取得交易所加密貨幣交易的賬戶數據,從嚴進行透明監管,然后加密市場應聲大跌,顯然現如今我們和美國的步調是一致的.
1900/1/1 0:00:00進入區塊鏈這個圈子的投資者一定或多或少都聽過這樣的故事:xxx因為投資xxx,漲了100倍,或者1000倍,甚至10000倍.
1900/1/1 0:00:00