BTC/HKD-2.15%
ETH/HKD-7.03%
LTC/HKD-2.49%
ADA/HKD-4.11%
SOL/HKD-4.65%
XRP/HKD-3.95% 
簡介
EIP-4626提供了一種將代幣投資到投資池(通常稱為金庫)的標準方法。當我們存入自己的資產(ERC-20 代幣)時,我們會收到一個份額代幣,代表我們在金庫里的資產。金庫將把匯集的資產投資到一個或多個基礎平臺,為持有者產生收益。
EIP-4626標準的一個結果是,存款和鑄幣函數沒有提供指定回報的最小份額或資產金額的方法。這通常用于防止高滑點或三明治攻擊。mStable 如何通過其 Meta Vaults 解決這個問題——在保持符合標準的同時減輕高滑點攻擊?本文描述了這些挑戰,并解釋了他們的方法是如何工作的。
EIP-4626和mStable金庫存款
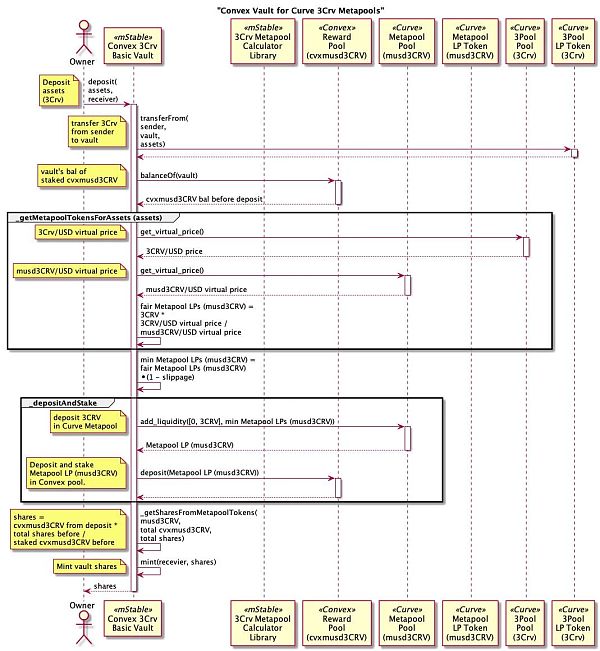
mStable EIP-4626的首個金庫將投資于基于Curve 3Pool的Convex池。從EIP-4626的角度來看,金庫的資產是Curve 3Pool的流動性提供者代幣(3Crv)。存款函數是EIP-4626規范的一部分,它指定要存入多少資產以及將接收金庫份額的帳戶。存款函數返回給接收方會鑄造多少金庫份額。

Crypto.com DeFi錢包現在已支持Canto Network:金色財經報道,Crypto.com DeFi Wallet發推特表示,DeFi錢包現在已經支持Canto Network。[2023/5/10 14:54:27]
例如,存入3Crv Convex mUSD金庫將從調用方轉移3Crv,并將vcx3CRV-mUSD金庫份額轉移到接收方。

EIP-4626標準的強大之處在于,在投資池中有一種通用的投資方法,但對資產可以投資到底層平臺的內容和時間沒有限制。對于mStable的3Crv Convx mUSD 金庫來說, 3Crv被添加到Curve mUSD Metapool中,然后產生的流動性提供者代幣(musd3Crv)被存入Convex mUSD池中,該池會投資于Curve mUSD gauge并獲得更高的回報。
這個過程中的一個技術挑戰是如何防止三明治攻擊。

什么是三明治攻擊?如何預防它們?
當我們向Curve Metapool(或任何其他池)添加流動性時,我們指定自己想存入的資產數量和流動性提供者(LP)代幣的最小數量。對于mUSD Metapool,金額是一個包含兩項的數組。第一個是mUSD的量,第二個是3Crv的量。3Crv Convex金庫只存3Crv,因此金額數組的第一項將為零。
DeFi協議xWin將對受閃電貸攻擊影響用戶進行1:1 xWIN代幣補償:官方消息,BSC鏈上DeFi協議xWin公布補償計劃,將根據閃電貸攻擊前協議中的質押的數量余額,對質押xWIN代幣和參與xWIN挖礦的XWIN-BNB LP代幣用戶,進行1:1 xWIN代幣補償。但是,xWin表示正在考慮最多一年的鎖定期。此外,xWin表示正在探索為xWIN協議提供保險的可能性。xWIN目前還正努力在日本以外的海外交易所上市。最后,xWin團隊正在制定xWIN代幣銷毀計劃,目前還沒有就金額大小達成決定。
此前消息,BSC鏈上DeFi協議xWin發布閃電貸攻擊總結,共計損失1007枚BNB。[2021/6/27 0:09:54]

開發金庫時的一個技術挑戰是我們如何設置預期流動性提供者代幣的最小數量。
僅僅將min_mint_amount設置為零是不夠的,因為它會讓存款交易受到三明治攻擊。但在我們深入了解三明治攻擊是如何工作之前,我們需要更多地了解Curve Metapool定價是如何工作的。由于金庫只添加兩個池代幣(mUSD和3Crv)中的一個,因此它接收到的Metapool流動性提供者(LP)代幣的數量將取決于Metapool中mUSD和3Crv的余額。池中的 3Crv 越多,當僅將 3Crv 添加到 Metapool 時,返回的 LP 代幣就越少。
0x旗下DEX聚合器Matcha現已在ETH和BSC網絡集成DeFi應用Smoothy.finance:4月15日消息,0x旗下DEX聚合器Matcha宣布已經集成低滑點和高收益DeFi應用Smoothy.finance,其用戶現在將能夠利用Smoothy作為穩定幣間互換流動性來源。Smoothy.finance將為Matcha提供包括來自ETH和BSC網絡共計超過1.3億美元的流動性。
Smoothy是一種新穎的流動性協議,在支持多種同一資產錨定幣的基礎上,具有單池、低費用、零滑點和高質押收益的特征。即,在一個穩定幣池里,可以實現多種穩定幣的互換,而其提供的無滑點互換范圍和收益遠超同類產品。
目前Smoothy.finance正在ETH和BSC網絡進行盲挖活動,整體盲挖活動將在4月20日結束。[2021/4/15 20:23:18]
例如,如果Curve的mUSD Metapool添加了 200 萬個 mUSD,600 萬個 3Crv 和 100k 個 3Crv,則將收到 100,068 個 LP 代幣 (musd3Crv)。如果 Metapool 有 600 萬個 mUSD,添加了 200 萬個 3Crv 和 100k 個 3Crv,將收到 100,892 個 LP 代幣 (musd3Crv)。
那么三明治攻擊是如何實現的呢?
DeFi 概念板塊今日平均漲幅為1.21%:金色財經行情顯示,DeFi 概念板塊今日平均漲幅為1.21%。47個幣種中22個上漲,25個下跌,其中領漲幣種為:FOR(+17.21%)、BNT(+16.57%)、BTM(+15.62%)。領跌幣種為:SUSHI(-8.12%)、REN(-7.75%)、PEARL(-5.51%)。[2021/2/22 17:38:29]
攻擊者在將交易包含到區塊之前,就會監控Mempool中可能被利用的交易。為了利用交易,他們賄賂區塊生產者,將他們的交易包含在可利用的交易之前和之后。也就是說,他們將易受攻擊的交易與自己的交易夾在一起。如果有一筆交易將 3Crv 添加到最低 LP 金額為零的 mUSD Metapool,則攻擊者的第一筆交易將是減少 Metapool 中的 mUSD 數量。這意味著在易受攻擊的添加流動性交易中收到的 Metapool LP 代幣數量遠低于應有的數量。在第三個交易中,攻擊者返還在第一個交易中刪除的mUSD,并將收益裝入囊中。
例子
使用Curve的mUSD Metapool,池中有6,000,000 mUSD和3Crv, 11,917,295個LP代幣(musd3Crv)和1.018095美元的虛擬價格。
攻擊者通過使用 6,500,000 (54.5%) 池流動性提供者 (musd3Crv) 代幣從池中提取 5,973,425 的mUSD,使用他們池中的大部分流動性提供者代幣 (musd3Crv) 來平衡池。使用remove_liquidity_one_coin函數進行單邊提款,池中剩下 0.43% mUSD 和 99.56% 3Crv。虛擬價格上漲了近1%,至1.019105,因為大量不平衡的提現為池收取了費用。
公告 | 基于Cosmos的DeFi平臺Kava在11月15日晚間成功啟動主網:基于Cosmos 的 DeFi 平臺 Kava 于北京時間 2019 年 11 月 15 日晚間 10 點正式啟動主網。據 Kava 團隊介紹,其啟動主網的時間不足 5 秒,上線幾分鐘內有超過 50 個節點驗證者運行網絡,目前主網上質押擔保著價值 2500 萬美元的 Kava 代幣。[2019/11/16]
受害者使用add_liquidity函數將100,000個3Crv添加到不平衡的池中,且沒有最小流動性提供者數量。如果池是平衡的,受害者得到81978個LP代幣而不是100371個。這意味著受害者得到的LP代幣比他們應該得到的少18,393個(18%)。以美元計算,受害者得到的美元價值減少了18,643(18%)。
對于第三個也是最后一個交易,攻擊者使用add_liquidity將他們從第一個交易中提取的5,973,425個mUSD添加回池中,以接收6,503,610個LP代幣(musd3Crv)。比第一次交易多取了3610美元。池的虛擬價格將增加1%至1.019216,因為這是另一個不平衡的交易。以美元計算,攻擊者的LP價值從6,500,000 * 1.018095 = 6,617,617美元上升到6,503,610 * 1.019216 = 6,628,583美元,增加了10,966美元(1.65%)。
如果受害者損失了18643美元價值,而攻擊者只獲得了10966美元價值,那么缺失的7677美元價值在哪里?
使池失衡的0.04%費用由流動性提供者和Curve投票托管的CRV (veCRV)持有者平均分攤。攻擊者未持有的 5,417,295 LP 代幣的價值從 5,515,323 美元增加到 5,520,794 美元。這比池費用的 50% 增加了 5,471 美元。增加的美元價值歸于托管 CRV (veCRV) 持有人。
Curve的保護
為了防止三明治攻擊,在向Curve Metapool添加流動性時,需要指定一個合理的最小LP代幣數量。通常,DeFi 協議會在交易中傳入相當數量的金額。Curve池中的add_liquidity函數就是min_mint_amount的一個很好的例子。但是對于標準的EIP-4626存款函數,沒有定義參數來指定最小金額,因此我們無法傳入相當數量的鏈下計算的Metapool LP代幣。
Curve池有一個calc_token_amount函數,它可以計算池代幣存款收到的 LP 代幣數量。但這不能用來防止三明治攻擊。如果已經運行了一個交易來平衡池,那么calc_token_amount函數將只返回當前不公平的LP代幣數量。

因此問題仍然存在,EIP-4626函數沒有辦法傳遞最小量。打破標準來添加這一點是不可取的,使用預言機也是次優的。我們需要鏈上方法。
mStable的方法
mStable的金庫獲得一個公平的Metapool LP代幣價格的方法是使用Curve Metapool和Curve 3Pool的虛擬價格。get_virtual_price函數以美元為單位返回池的流動性提供者代幣的價格。它通過計算池的不變式來實現這一點,該不變式是池中代幣的美元價值除以代幣的總供應量。由于池中代幣的余額不影響池的不變值或總美元價值,虛擬價格不會受到三明治攻擊。

對于存入mStable金庫的存款,我們需要在Curve的3Pool LP代幣(3Crv)中對Metapool LP代幣進行定價,因為這是我們在金庫中使用的資產。為此,我們得到3Pool虛擬價格,并將其除以Metapool LP代幣價格。

一旦我們有了一個合理的價格,我們就可以通過目前配置為 1% 的滑點系數來降低它。這個調整后的公平價格用于計算在向池中添加3Crv流動性時可以接收的Curve Metapool LP代幣(musd3Crv)的最小數量。
存款的全部流程如下:

結論
雖然標準在標準化和獲得采用方面起著巨大的作用,但像這樣的問題提醒我們,在DeFi方面沒有輕松的勝利。我們需要認識到現有標準的局限性,并為它們尋找最佳的解決方案。
Source:https://medium.com/mstable/solving-the-issue-with-slippage-in-eip-4626-3af9a5d8e597
去中心化金融社區
個人專欄
閱讀更多
金色早8點
比推 Bitpush News
Foresight News
PANews
Delphi Digital
區塊鏈騎士
深潮TechFlow
鏈捕手
區塊律動BlockBeats
比推BitpushNews
DeFi之道
圖片來源:由 Maze AI 工具生成加密采礦業在 2022 年開局強勁,似乎有充足的資本可以擴張,但高能源價格、比特幣區塊競爭加劇和熊市打擊了礦工,高杠桿玩家被淘汰出局.
1900/1/1 0:00:00Bankless 團隊的David Hoffman近日采訪了Placeholder合伙人Chris Burniske 50分鐘,他認為加密市場最糟糕的時刻已經過去,市場已經觸底.
1900/1/1 0:00:00作者:Leno GameFi已經成為繼DeFi之后的又一大行業熱詞,那么該怎么理解GameFi概念、GameFi又具有什么優勢呢?GameFi的爆火是區塊鏈在項目創新和概念創新方面具有先天優勢的.
1900/1/1 0:00:00DeFi數據 1、DeFi代幣總市值:343.13億美元 DeFi總市值及前十代幣 數據來源:coingecko2、過去24小時去中心化交易所的交易量14.
1900/1/1 0:00:00受訪者:臺灣傷澄法律事務所 采訪者:吳說區塊鏈 注:作者與受訪者無商業合作關系截止到目前為止,我們接受的客戶中,臺灣大概是九百五十個人左右,損失在500萬元美元以上的,大概是四位.
1900/1/1 0:00:002022年全年,Beosin EagleEye安全風險監控、預警與阻斷平臺共監測到Web3領域主要攻擊事件超167起,因各類攻擊造成的總損失達到了36億384萬美元.
1900/1/1 0:00:00