BTC/HKD-4.56%
ETH/HKD-2.65%
LTC/HKD-6.96%
ADA/HKD-5.77%
SOL/HKD-7.79%
XRP/HKD-3.95%原文作者:Alex Nguyen 原文編譯:深潮 TechFlow
Stacks 作為一個智能合約平臺,可以讓比特幣用于去中心化應用和去中心化金融(DeFi),釋放出數萬億潛在的比特幣資本。在本文中,加密分析師 Alex Nguyen 將解釋 Stacks 及其即將發布的 Nakamoto 版本,以及這為什么利好比特幣。

Stacks 允許開發者構建使用真實比特幣進行支付、抵押、代幣、非同質化代幣(NFT)、去中心化自治組織(DAO)等的 dApps。它通過擴展比特幣的腳本功能,實現了去中心化金融(DeFi)、元宇宙、Web 3.0 和其他用例,同時尊重比特幣的理念。
MicroStrategy CEO:相信比特幣的長期價值 新監管階層利好比特幣:MicroStrategy首席執行官Michael Saylor表示,他相信比特幣的長期價值,他指出了一系列催化劑,可以在未來幾年推動這一領先的加密貨幣資產的價格。他指出,拜登當選總統對比特幣有好處,Gary Gensler接管SEC對比特幣來說是件好事。新的監管階層是進步的,他們更開明且更了解比特幣。此外,他表示:“比特幣ETF將會獲批,而且大多數主要銀行開始交易比特幣和比特幣衍生品,并提供比特幣共同基金;有大量的銀行將提供比特幣服務,Square和Coinbase每個月都新增數百萬比特幣持有者;所以投資者必須要有耐心,并關注長期技術趨勢。”(dailyhodl)[2021/6/29 0:13:12]
Stacks 的一些關鍵特性包括:
觀點:巴菲特旗下伯克希爾大幅減持富國銀行股份,或利好比特幣:巴菲特旗下伯克希爾大幅減持富國銀行股份。伯克希爾曾一度持有富國銀行320億美元的股份。根據周五披露的監管文件,伯克希爾將其在富國銀行的普通股持股比例降低至約3.3%(價值僅為33.6億美元)。
此外,伯克希爾在大舉購買巴里克黃金公司的股票。Cointelegraph文章稱,這一決定表明,巴菲特正在尋求現金流方面的安全保障,并對沖通脹。伯克希爾投資巴里克黃金公司將提振比特幣的牛市行情,因為人們對比特幣作為一種價值儲存的看法正在改善,尤其是考慮到自2020年3月股市崩盤以來兩者之間的緊密關聯。
Winklevoss兄弟等其他著名投資者認為,比特幣作為“數字黃金”將長期與黃金競爭。具體而言,其巨大的上漲潛力使其成為一項具有吸引力的投資,因為BTC市值仍僅約為黃金的1.5%。Gemini聯合創始人Cameron Winkelvoss表示,“比特幣在黃金領域取得重大進展——在不到10年的時間里,從白皮書發展到市值2000億美元。在未來十年,它將繼續大幅蠶食黃金。”華爾街金融分析師Max Keiser最近稱,巴菲特退出美元(投資)是黃金和比特幣價格看漲的信號。[2020/9/5]
與比特幣的無信任跨鏈橋;
美國政府6萬億美元刺激計劃或利好比特幣:美國國家經濟顧問庫德洛(Larry Kudlow)在3月24日的新聞發布會上宣布,政府對經濟的總體援助將達6萬億美元,其中包括來自國會的2萬億美元和來自美聯儲的4萬億美元。分析師Nick Chong分析稱,6萬億美元相當于美國GDP的1/3,美聯儲資產負債表的130%,平均到地球上每個人為850美元;或按當前價格計算為9億枚比特幣(若比特幣有足夠供應量)。
盡管這些刺激措施都不會直接用于比特幣,但分析人士認為,這筆資金會大幅提高比特幣和其他加密貨幣的價值主張。(cryptoslate)[2020/3/25]
一種新的 Clarity 編程語言,用于更安全的智能合約;
聲音 | Ikigai創始人:美聯儲在利率和回購市場上的行動利好比特幣:Ikigai資產管理公司創始人兼首席投資官Travis Kling接受采訪時表示,美聯儲在利率和回購市場上的行動對比特幣而言是很重要的利好:“有各種跡象表明,美聯儲和全球其它央行將施行極度寬松的貨幣政策。此前消息,有分析指出,因全球經濟發展放緩,至少19家中央銀行和區域金融監管當局宣布將實施貨幣量化寬松政策,比如大幅消減利率。據悉,目前已表示實施貨幣量化寬松政策的國家有日本、美國、歐洲、韓國、俄羅斯、印度、泰國、英格蘭、澳大利亞、新西蘭、巴西、墨西哥、印度尼西亞、南非、土耳其、菲律賓等。從歷史來看,央行大幅降息是一個警示信號,表明經濟可能會走向令人不安的時期。過去人們總是通過黃金等避險資金來對沖通貨膨脹和法定貨幣貶值。如今貴金屬和加密貨幣都受益于不穩定經濟前景,許多人已經開始尋求加密貨幣等替代品,希望可以保護自己財富免受金融系統不穩定的影響。[2019/10/19]
通過循環使用 BTC 能量的轉移證明(PoX)達成共識;
緊密的比特幣節點集成,以對 BTC 交易做出反應。
Stacks 通過以下技術實現了這一目標:
在比特幣上記錄數據,實現對 Stacks 活動的無信任驗證;
一旦 Stacks 交易被 PoX 區塊確認,繼承比特幣的安全性;
利用比特幣的 UTXO 系統;
尊重比特幣的貨幣政策。
Stacks 與比特幣之間建立了一種共生關系:
比特幣提供安全性、流動性和貨幣基礎資產。
Stacks 使比特幣資本能夠在先進應用中發揮生產力。
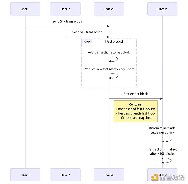
下一個重要版本名為 Nakamoto,其中包括:
sBTC —— 一種無信任的去中心化雙向錨定,將比特幣流動性引入智能合約。
比特幣的最終性 —— 一旦在 PoX 區塊下確認,Stacks 交易將不可逆轉。
更快的區塊 ——保持安全性的同時,每 5 秒產生一個區塊。

sBTC 允許在 Stacks 上以去中心化的方式鑄造一種可以 1: 1 兌換為實際比特幣的資產。

sBTC 可以為以下用途釋放出數萬億的資本:
在 DeFi 中使用比特幣作為抵押品;
在去中心化交易所上進行無信任的比特幣交易;
發行以比特幣支持的穩定幣和資產;
比特幣支付通道。
比特幣的最終性使得 Stacks 交易在確認后的約 100 個 PoX 區塊內不可逆轉,需要對比特幣進行深度重組才能撤銷。這使得 Stacks 交易不僅繼承了 Stacks 的概率不可變性,還繼承了比特幣的安全性。

更快的約 5 秒區塊大大提高了交易吞吐量,改善了 dApp 的響應能力,同時保持了比特幣結算的安全性。

通過增強比特幣的功能,同時深刻尊重 BTC 精神,Stacks + Nakamoto 可以釋放比特幣在 Web 3.0 中的全部潛力。已經有數百個團隊正在使用 Stacks 構建 dApps、代幣、非同質化代幣(NFT)、DeFi、DAO 等。
Stacks 與 Nakamoto 版本的發布將把比特幣轉變為開放元宇宙的基礎結算層和儲備資產,這個元宇宙是自主、抗審查、無信任且賦予個人權力的。
深潮TechFlow
個人專欄
閱讀更多
金色財經
金色薦讀
Block unicorn
區塊鏈騎士
金色財經 善歐巴
Foresight News
作者:美國司法部;編譯:吳說區塊鏈 原文鏈接: https://www.justice.gov/usao-sdny/pr/russian-nationals-charged-hacking-on.
1900/1/1 0:00:00隨著 LSD 敘事的起勢,LSD 賽道創新機制也是層出不窮,比如 frxETH V2,比如 Pendle,但今天給大家介紹一個新的 LSD 協議.
1900/1/1 0:00:00DeFi數據 1、DeFi代幣總市值:471.82億美元 DeFi總市值及前十代幣 數據來源:coingecko2、過去24小時去中心化交易所的交易量34.
1900/1/1 0:00:00一個SNARK選手,竟然宣布向STARK看齊了?屬與 @zksync 的STARK時代這么快就來了 @Starknet 瑟瑟發抖ing!那么.
1900/1/1 0:00:00摘要 AlloyX是一種DeFi協議,它聚合了代幣化信用,為現實世界的資產生態系統帶來了流動性、可組合性和效率.
1900/1/1 0:00:00作者:Chainlink Labs ;編譯:BlockMania一般來說,創業公司采取什么樣的營銷策略要取決于它們的商業模式以及所在的垂直領域.
1900/1/1 0:00:00