BTC/HKD-0.37%
ETH/HKD-0.17%
LTC/HKD+0.01%
ADA/HKD-0.95%
SOL/HKD-1.14%
XRP/HKD-0.93%作者:NashQ,Celestia;編譯:林克,《極客web3》
導語:本文由Celestia研究員NashQ關于Rollup模型分析的零散發言整合而成,包含4種新的Rollup變體。此前,在《站在Celestia的視角解析Rollup:6種變體的審查抗性和活性》一文中,他列舉了6種不同的Rollup模型,而本文是他在此基礎上新抽象出的4類Rollup模型。
此前,NashQ將定序器Sequencer分成聚合器+Header Producer兩大模塊,從交易指令的生命周期切入,講解了Celestia主權Rollup的運作原理,探討了不同Rollup變體的抗審查性和活性,以及用戶在信任最小化前提下的最低配置(就是要達到Trustless,Rollup用戶至少要運行哪些類型的節點)。

在這個Rollup變體中,Rollup網絡用戶直接把交易數據發布到DA層區塊上,然后Header Producer負責交易排序,MEV被其提取。顯然,Rollup變體7的交易聚合/包含流程,與以前介紹過的Based Rollup一樣,由DA層負責(用戶直接把交易發到DA層),但交易排序與Based Rollup不同,DA層節點不負責排序,由HP(Header Producer)負責。
下面假設有三個HP,它們彼此存在競爭關系,并且遵守名為“highest Protocol MEV”的MEV分配協議。該協議由Cosmos生態的Skip Protocol提出,不同于以太坊PBS方案,Block Builder需要額外支付一筆付給區塊鏈網絡Validator的“小費”,付小費最多的Builder構建的區塊會被Validator們采納。同時,SKIP Protocol提出了“主權MEV”的概念,意圖讓公鏈網絡的全體Validator及社區有對MEV分配的自主權,解決以太坊PBS中Builder因飛輪效應越來越中心化的問題(但這不是本文要探討的核心)。
Celsius尋求通過出售比特大陸優惠券籌集1400萬美元:金色財經報道,破產的加密貨幣貸款機構Celsius尋求通過出售比特大陸優惠券籌集1400萬美元,該交易包括為礦機購買者提供未來從比特大陸購買Antminer系列礦機10%-30%折扣的優惠券,以及購買者分期付款時產生的積分。Celsius的代金券總面值超過4800萬美元。根據臨時首席執行官克里斯托弗費拉羅的一份聲明,該公司估計它可以在二級市場上以740萬美元的價格出售優惠券和700萬美元的信用額度。該公司表示,正在與六個潛在買家討論,這些優惠券是通過礦業經紀人Bitooda、比特大陸和Celsius自己的聯系人獲得的。Celsius案的聽證會將于2月15日在紐約南區舉行。
此次交易與比特幣礦企Core Scientific出售比特大陸優惠券類似,該公司于2月1日獲得德克薩斯州南區法官的批準,出售比特大陸代金券以籌集100萬美元。[2023/2/10 11:59:18]

在本文介紹的Rollup變體中,不同的Header Producer需要在自己創建的Batch Header中聲明小費金額,付小費最多的HP發布的Batch Header自動被Rollup的節點們接納(通過節點代碼中寫好的賬本分叉選擇算法自動完成)。

Celsius用戶擔心破產案泄露個人信息:金色財經報道,加密借貸平臺Celsius于2022年7月13日申請第11章破產保護。盡管Celsius案涉及數字資產,但仍需遵守紐約南區破產法院的美國破產法。
Celsius破產程序相關的公開法庭文件披露了該平臺數千名客戶的個人數據,10月5日提交的一份大型財務披露表包含客戶姓名、賬戶余額、交易時間等。[2022/10/24 16:36:23]
除此之外,HP發布的Batch Header必須能夠對應DA層上的完整交易批次Batch。
如果HP發布的Header存在錯誤,比如交易執行結果Stateroot不對,或者沒有包含Batch中的某筆交易(丟交易),誠實的Rollup全節點會向輕節點廣播欺詐證明Fraud proof。但通常(樂觀情況下),輕節點可以接受HP發布的Header并相信它沒有問題。

抗審查性分析:該Rollup存在2處可進行交易審查的點。第一處存在于DA層,它可以審查交易內容,并拒絕包含某些用戶的交易。第二處還是存在于DA層,它可以審查HP提交上去的Header,并拒絕包含某個Header,這樣它就可以和Header串謀,通過審查攻擊來壟斷MEV。
同時,交易排序由HP負責,由于有欺詐證明的存在(可以針對HP丟交易的情況),HP自己往往不會展開審查攻擊,但它可以賄賂DA層的節點去做(或者自己跑一些DA層的節點)。對此的解決方法是,延長Rollup交易序列被最終敲定的窗口期,使得被惡意DA層節點拒絕的Header,可在窗口期結束前及時被誠實DA層節點包含上鏈,進而增加DA層節點審查攻擊的難度。
Celsius首次聽證會召開,重點解決該公司重組前持續運營問題:7月19日消息,Celsius首次法庭聽證會今日召開,首日重點在于允許Celsius在重組前繼續運營的臨時動議,即分配必要的資金,讓Celsius維持關鍵業務,直到重組開始。Martin Glenn法官同意了Celsius大部分請求。然而,美國受托人司法部辦公室明確表示,希望Celsius提供更多公司信息。(TheBlock)[2022/7/19 2:22:46]
活性:L = L_da && ( L_hp1 || L_hp2 || L_hp3 )
如果DA層出現活性故障,則Rollup也會出現活性故障。在此基礎上,僅當所有HP都出現活性故障時,Rollup才會出現活性故障。

變體8使用共享聚合器Shared Aggregator(SA)進行交易包含+排序,由SA將交易序列Batch發布到DA層上,交易序列發到DA層后,交易次序理論上不再改變。
而在Batch發到DA層之前,共享聚合器SA可以先將Batch+ SA Header廣播給全節點和Prover,將SA Header廣播給輕節點,只是此時未上DA層的Batch還不穩定,隨時可能被替換。
需要注意的是,共享聚合器SA發布的Header與HP發布的Batch Header不是一樣東西。SA Header包含了密碼學證明,確保Rollup節點從DA層讀取的Batch的確由SA生成,而不是它人偽造的。
動態 | 加密借貸平臺Celsius Network收購BSave:據Coinjournal消息,加密借貸平臺Celsius Network近日宣布收購BSave,金額暫未未披露。BSave是一個提供加密貨幣賺取利息收入的平臺。通過此次收購,Celsius Network獲得由BSave開發的收益率生成算法的訪問權。Celsius Network表示將保留BSave的關鍵人才、員工和開發人員。BSave首席技術官兼聯合創始人Steve David Bellaiche將加入Celsius Network。此外,45000名的BSave成員將加入Celsius Network平臺。[2019/6/24]
Prover從DA層讀取交易批次Batch(也可以直接向共享聚合器同步),生成一個 ZK Proof+Batch Header,發布到DA層。顯然Prover充當了HP的角色。

對于Rollup的輕節點而言,收到ZKProof后,這個Batch包含的交易序列就完成了最終確認。當然,Prover也可以通過DA層鏈下的Rollup p2p網絡廣播ZKP,使其更快的被輕節點接收,但此時ZKP還沒發到DA層上,還不具備“最終性”。
抗審查性:變體8中,DA層不能對某些筆特定的交易進行審查攻擊,只能針對共享聚合器提交的整個交易批次Batch審查攻擊。同時,共享聚合器可以拒絕打包某些用戶的交易。
動態 | 支付項目COTI與南非電信分銷商Blue Cellular合作推出穩定幣Blue Rand:區塊鏈支付項目COTI宣布與南非電信分銷商Blue Cellular合作,推出穩定幣Blue Rand,為南非無銀行賬戶的人群提供支付解決方案。COTI表示,沒有銀行賬戶的用戶在Blue Cellular上開設在線賬戶,并在當地的零售點存入現金,便可獲得等值的穩定幣Blue Rand,該穩定幣與南非蘭特(Rand)掛鉤。Blue Cellular專注于非洲農村地區,該公司稱其用戶規模達500萬。(鏈聞)[2019/6/5]
活性:L = L_da && L_sa && L_pm。該變體中,任何部分出現活性故障,則Rollup都會出現活性故障。如果Prover故障,那么輕節點將無法有效的同步Rollup賬本進度。但由于全節點同步了所有的交易序列Batch,它可以跟上賬本進度。此時全節點不受影響,輕節點全部失效,等價于以前介紹過的采用共享聚合器的Based Rollup的情況。
信任最小化的最低配置:DA層輕節點+共享聚合器網絡輕節點+ Rollup輕節點

變體9其實基于上面的變體8展開,只是其DA層不止一個,這樣可以有效提高Rollup的活性。變體9中,共享聚合器SA可以將交易序列Batch發布到任意一個DA 層上,它可以根據自己的需求選擇不同的DA層發布數據,這樣就可以動態優化Rollup的相關參數,比如:數據成本、安全性、活性、交易延遲和最終性。
根據Rollup項目方的需求,可以定制最便宜、最安全、最活躍、結算速度的Rollup,選用吞吐量最高的DA層。一般而言,某個Rollup區塊高度(比如第1萬個)的Batch不必同時存在于不同的DA層上,但如果存在,它們的內容必須一致。如果不同的DA層上出現了高度相同、內容不同的兩個Batch,則說明共享聚合器故意搞賬本分叉。
這里,我們選用了和變體8相同的去中心化Prover Market,由Prover充當Header Producer,發布Batch Header和ZKProof。此時,Prover需要通過變體7中提到的小費競拍機制展開競爭(由SKIP Protocol提出)。
變體9的交易結算速度(最終確認速度)受它采用的出塊最快的DA層影響。
抗審查性:共享聚合器可以搞審查攻擊,但可選的DA層變多了,與DA層相關的審查攻擊可能性降低了。
活性:L = ( L_da1 || L_da2) && L_sa && L_pm。
與之前的變體相比,變體9活性更強。只要不是全部DA層網絡出現活性故障,一切就能夠正常進行。
信任最小化的最低配置:不同DA層的輕節點+共享聚合器網絡輕節點+Rollup輕節點。
顯然,我們采用的DA層越多,就必須運行越多的輕節點。但這樣做的好處可能會蓋過其成本。
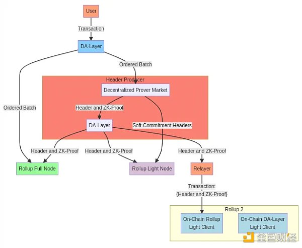
變體 10:兩個ZK-Rollups+去中心化Prover,彼此間有一個鏈上輕節點(可橋接)

變體10是變體5的擴展,目的是創建2個可以相互橋接的ZK-Rollup。相比于變體5(Based Rollup+ZKP+去中心化Prover),變體10多了一個中繼器Relayer角色,它將Batch Header+ZK-Proof包裝到一筆交易中。只要將這筆交易發給Rollup2運行的Rollup1輕節點,就能證明某個高度的Batch是有效的。當然,Rollup2還需要運行DA層的輕節點。
這是保持跨鏈橋信任最小化的先決條件。但如果是從以太坊Rollup(基于智能合約的SC Rollup)上往以太坊跨鏈,則不需要再運行Rollup的DA層輕節點,因為DA層就是以太坊本身。這一點與Celestia的主權Rollup極為不同,后者的Rollup之間互跨,必須運行對方DA層的輕節點。

當Relayer發送跨鏈交易時,它將被Rollup2的聚合器2和HP2處理。我們將兩者都添加到圖中,以理解Rollup2的節點如何處理跨Rollup的交易。

Rollup2的中繼器Relayer將獲取Rollup 2的Batch Header和ZKP,并將其發回Rollup1。Rollup 1還有一個Rollup 2的輕節點和DA 層的輕節點。
我們可以讓模型更加簡化。假設兩個Rollup使用相同的共享聚合器和Header Producer,換言之,他們采用的DA層是重合的。

在這種情況下,可以直接將Relayer取締。因為Batch Header和ZK Proof已由HP發布到相同的DA層,因此可以直接在DA層上讀取另一個Rollup的Header和ZKP等數據,不再需要經由Relayer傳給共享聚合器。

顯然,使用相同DA層的Rollup不需要依賴于Relayer(很多跨鏈橋都依賴中繼節點)。這可以解決跨鏈橋的安全問題(從這點來看,以太坊的SC Rollup之間的互跨,安全性要高于不同公鏈間的跨鏈)。
此時,信任最小化的最低配置:DA層輕節點+Rollup輕節點。
極客 Web3
個人專欄
閱讀更多
Foresight News
金色財經 Jason.
白話區塊鏈
金色早8點
LD Capital
-R3PO
MarsBit
深潮TechFlow
Tags:ROLLROLCELPROTROLLThe Troller Coinjubilation和celebrationEPRO
作者:Joanna Wright,dlnews 編譯:善歐巴,金色財經 摘要 B2C2首席執行官尼古拉·懷特(Nicola White)曾是Citadel Securities的高管.
1900/1/1 0:00:00MosaicML以約13億美元的價格被大數據巨頭Databricks收購,其估值在本次交易中翻了六倍,成為了今年上半年最大的收購案.
1900/1/1 0:00:00執行摘要: 截至 2023 年 6 月 1 日,每月活躍開源開發者有 2.13 萬名。開發者同比減少了-22%(自2022年6月1日起).
1900/1/1 0:00:008 月 3 日 HashKey 和 OSL 交易平臺宣布 1 號和 7 號牌照正式升級,成為香港面向零售用戶的持牌交易平臺.
1900/1/1 0:00:00作者:Beosin Donny、Eaton、Dorit東京和京都,都是日本最具代表性的兩座城市。東京是日本的首都,它是日本、經濟、教育和文化的中心,也是國際交流和創新的重要樞紐.
1900/1/1 0:00:00本文來自彭博社,原文作者:Emily Nicolle & Anna Irrera;編譯:星球日報為了“爭奪”向市值超萬億美元的數字資產市場提供托管服務的這塊蛋糕.
1900/1/1 0:00:00